Ga naar 'Aansluiting'
Ga naar 'Contractuele eigenschappen'
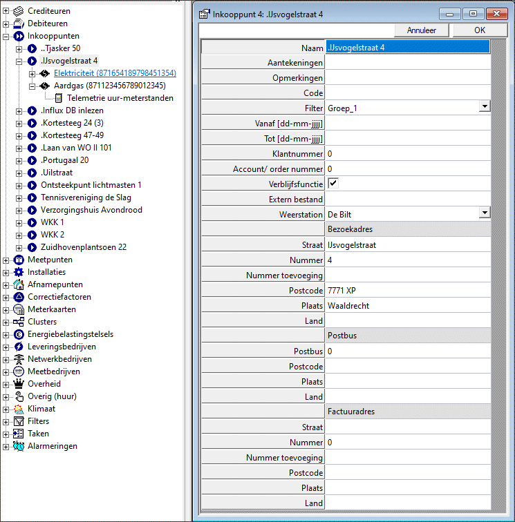
Inkooppunten in Enerlyser zijn objecten (gebouwen, maar ook een verkeersregelinstallatie of marktkast) met aansluitingen waarvoor energiefacturen worden ontvangen. Een inkooppunt kent een drielaags -structuur:
Elk van deze lagen kent een vanaf- en tot datum. Op die manier is het mogelijk de veranderingen tijdafhankelijk bij te houden zonder dat de configuratie in het verleden verloren gaat. Als voorbeeld: een woonhuis heeft een handopname elektriciteit- en gasmeter. De elekriciteitsmeter is enkeltarief. Op een gegeven moment worden de elektriciteit- en gasmeter 'verslimd' en wordt de elektriciteitsmeter dubbeltarief (wijziging van niveau 3: de meter). Enkele jaren later gaat het woonhuis van het gas af en wordt de gasmeter vervangen door een warmtemeter voor stadsverwarming (wijzigng van niveau 2: de aansluiting).
Ga met de muis
boven op het boomstructuur- element 'Inkooppunten' staan en open
met een rechtermuisklik het menu. Hiermee maakt u een nieuw
inkooppunt.
Een inkooppunt bevat voornamelijk administratieve gegevens die worden gebruikt bij het aansluitregister; een overzicht van alle aansluitingen.
VerblijfsfunctieHierop is één uitzondering: het veld 'Verblijfsfunctie' wordt gebruikt om te bepalen of bij een elektriciteitsaansluiting al dan niet heffingskorting op de energiebelasting wordt verleend.
Afhankelijk van waar een object/ gebouw zich bevindt is er meer sprake van landklimaat of zeeklimaat. Naar keuze kan hier een algemeen Nederlands weerstation worden ingegeven ('de Bilt') of een meer specifieke, zoals 'Twente' of 'Den Helder'. Dit wordt nader besproken bij boomstructuur- element 'Klimaat'.
Bij 'Extern
bestand' kunt u de naam van een bestand aangeven dat geopend moet
worden als op het betreffende rechtermuisklikmenu (zie rechts)
wordt geklikt. Dit bestand kan worden aangegeven met een drive-
letter (bijvoorbeeld S:\afbeeldingen\foto gebouw.jpg) of UNC-
notatie (\\Server\afbeeldingen\foto gebouw.jpg). Een andere
mogelijkheid is het openen van een webpagina. Begin de regel in
dat geval met http:, https: of www: .
Iedere webpagina is toegestaan, maar Google maps die opent op een opgegeven adres, vraagt enige toelichting.
Tip: als u bezig bent met het invoeren van de verwijzing naar het extern bestand of de website hoeft u niet steeds op OK te drukken om vervolgens met rechtermuismenu 'Toon een bestand/ verwijzing...' te klikken. Een dubbelklik op het grijze veld 'Extern bestand' voor de zojuist ingevoerde tekst werkt ook.
Een inkooppunt heeft één of meer aansluitingen. Elektriciteit en gasaansluitingen kennen een unieke 18 -cijferige code, het European Article Number (EAN). Daarom is het mogelijk bij een locatie meerdere elektriciteit- of gasaansluitingen te hebben, maar slechts één water- of warmteaansluiting.

Het eigenschappenscherm van aansluitingen is vrij uitgebreid. We kunnen het scherm indelen in twee onderdelen; de technische eigenschappen van de aansluiting (boven de groene lijn) en de contractuele eigenschappen eronder. Om de gegevens van een nieuw contract in te kunnen voeren is er altijd een extra lege kolom beschikbaar. De contracten met de nieuwste datum worden na sluiten en heropenen van het eigenschappenscherm het meest links gezet.
Op dit moment zijn beide regels gelijksoortig te gebruiken. Bij latere versies wordt mogelijk 'Aantekeningen' getoond in de boomstructuur (voor de EAN) en opmerkingen niet.
Hier staat het aantal decimalen dat wordt gebruikt bij een verbruiksrapportage (zie rechtermuismenu 'Toon verbruiken vanaf/ tot/ interval.')
Web export
Werkt samen met de Influx-DB web module die is ontwikkeld met RikkenIT. Bij aanvinken gebeuren twee dingen: (1) de meetgegevens worden met een achtergrondprogramma naar de InfluxDB website geëxporteerd en bij een presentatie van grafieken per mail wordt een verwijzing naar de website met de grafiek van de aansluiting zichtbaar.
Normaal gesproken staat dit veld aangevinkt. Er zijn situaties denkbaar dat een aansluiting in Enerlyser een pseudoaansluiting is en niet in het aansluitregister moet worden getoond. Denk aan een aparte aansluiting die is gemaakt om de teruglevering van de elektriciteitsmeter apart te registreren.
Een aansluiting heeft een aansluitwaarde.Grote aansluitingen kunnen een contractcategorie hebben die afwijkt van de aansluitwaarde: alleen in dat geval dient dit veld ingevoerd te worden.
Veel voorkomende combinaties zijn aansluitwaarde MS-D en netvlak MS-LS en aansluitwaarde MS-LS en netvlak LS-Groot. Een contractcategorie kan nooit groter zijn dan de aansluitwaarde ( Enerlyser dwingt dit in deze versie nog niet af). Niet alleen bij kleinverbruik-aansluitingen, maar ook bij een gecontracteerd vermogen van meer dan 1500 kW vindt indeling plaats op basis van de fysieke wijze van aansluiten. Omdat het gecontracteerd vermogen kan wijzigen, kan in de tijd ook de contractcategorie wijzigen bij eenzelfde aansluitcategorie. Dit kan in een kolom naar rechts worden ingevuld met een regel lager de vanaf datum. Een niet ingevulde vanaf datum wordt gezien als "vanaf het begin" .
De unieke code voor elektriciteit en gas en bij sommige warmtebedrijven voor warmte. Voor andere energiesoorten wordt dit veld grijs gemaakt. Tip: een dubbel gebruikte EAN bij inkooppunten is niet toegestaan, maar er kan wel een extra teken worden toegevoegd (bijvoorbeeld 871...123T voor teruglevering). Enerlyser staat ook toe dat op de eerste 18 posities letters worden ingevoerd.
In deze versie gebruikt Enerlyser de profielcategorie als opslagveld: er wordt geen conversie voor dubbeltarief naar enkeltarief mee uitgevoerd. Aansluitingen tot en met 3x80A hebben een profielcategorie. Voor nadere uitleg klik hier.
Verwijzing naar de reeks met (tijdgebonden) correctiefactoren waarmee de verbruiken van de onderliggende meters moeten worden vermenigvuldigd. Dit bijvoorbeeld om te compenseren voor de calorische correctie (verbrandingswaarde) van gas.
Dit veld is alleen actief als profiel E4A is geselecteerd. Bij ontsteekpunten van lichtmasten (vaak 3x25A) moet ook het aantal lichtmasten van het ontsteekpunt bekend zijn om een juiste netwerknota te kunnen opmaken. Dit veld is tijdafhankelijk, vandaar dat in het veld eronder ook een 'Vanaf' datum staat. Elke lichtmast heeft een 1x6A aansluiting.
Vanaf/ tot
De 'levensduur' van de aansluiting waarbinnen deze actief is. Lopen meterstanden door na de einddatum van de 'tot' datum of zijn ze al aanwezig voor de 'vanaf' datum, dan worden deze niet meegenomen.
De contractuele eigenschappen van een aansluiting worden gebruikt om schaduw- en begrotingsfacturen op te maken. Bij schaduwfacturen wordt gebruik gemaakt van het werkelijk verbruik. Bij begrotingsfacturen van het standaardjaarverbruik.
Leveringsbedrijf
Per aansluiting kan de eigenaar of huurder van een locatie kiezen voor een aparte elektriciteit- of gasleverancier. Bij een leverancier kunnen na elkaar in de tijd of gelijktijdig (bijvoorbeeld voor grootverbruik- en kleinvebruik gas) meerdere contracten gelden. Een contract loopt in Enerlyser door tot een contract met een nieuwere vanaf- datum geldig wordt. Moeten veel aansluitingen van een nieuw contract worden voorzien, kijk dan bij 'instellingen' naar 'nieuwe leverancier'.
Een object staat in een regio en bij een regio hoort één regionaal netbedrijf. Vandaar dat wisselingen bij dit veld niet mogelijk zijn; het gaat om een eenmalige toekenning.
Sinds 2012 mogen kleinverbruik-meters alleen nog door de netbeheerder worden uitgegeven. In dat geval wordt het veld leeg gelaten. Bij grootverbruik moet de gebruiker zelf een contract afsluiten met een meetbedrijf. Merk op: eventueel kan bij kleinverbruik de Overige Diensten Aanbieder (ODA), die de kleinverbruik slimme-meterdata aanlevert, worden genoteerd.
Dit is de locatie waar het contract voor de transformatorhuur, de transformatorbehuizing of hoogspannings- schakelmateriaal wordt ingevuld.
Meestal moet de energiebelastingstaffeling vanaf het eerste kilowattuur per jaar worden doorlopen. De eerste kilowatturen hebben een hoger tarief dan wanneer de staffelgrens is overschreden. Een uitzondering hierop zijn bijvoorbeeld zelfstandige elektrische laadpalen voor auto's. Deze doorlopen direct vanaf de eerste kilowattuur van het jaar de tweede staffel. Zo'n uitzondering kan hier worden ingegeven. Merk op dat bij 'Overheid (belastingen)' niet alleen de energiebelasting wordt berekend, maar ook de Opslag Duurzame Energie (ODE). De ODE volgt dezelfde staffelgrenzen als de klassieke energiebelasting. De opbrengsten worden, anders dan bij de klassieke energiebelasting, volledig toegekend aan subsidie van grootschalige energieprojecten.
Energiebelastingclusters zijn hier beschreven.